Practice Free AZ-400 Exam Online Questions
HOTSPOT
You have an Azure Kubernetes Service (AKS) pod.
You need to configure a probe to perform the following actions:
✑ Con rm that the pod is responding to service requests.
✑ Check the status of the pod four times a minute.
✑ Initiate a shutdown if the pod is unresponsive.
How should you complete the YAML configuration file? To answer, select the appropriate options in the answer area. NOTE: Each correct selection is worth one point.

Explanation:
Box 1: readiness Probe:
For containerized applications that serve traffic, you might want to verify that your container is ready to handle incoming requests. Azure Container Instances supports readiness probes to include configurations so that your container can’t be accessed under certain conditions.
Reference: https://docs.microsoft.com/en-us/azure/container-instances/container-instances-readiness-probe
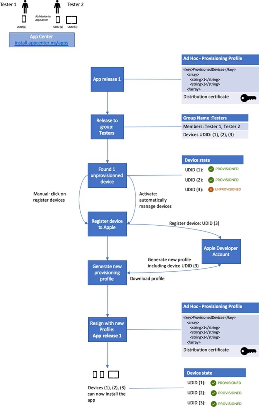
You have a private distribution group that contains provisioned and unprovisioned devices.
You need to distribute a new iOS application to the distribution group by using Microsoft Visual Studio App Center.
What should you do?
- A . Select Register devices and sign my app.
- B . Generate a new .p12 file for each device.
- C . Create an active subscription in App Center Test.
- D . Add the device owner to the collaborators group.
A
Explanation:
The following diagram displays the entire app re-signing flow in App Center.

Incorrect Answers:
B: Only one .p12 file for the app, not one for each device.
Reference: https://docs.microsoft.com/hu-hu/appcenter/distribution/auto-provisioning
You have a private distribution group that contains provisioned and unprovisioned devices.
You need to distribute a new iOS application to the distribution group by using Microsoft Visual Studio App Center.
What should you do?
- A . Select Register devices and sign my app.
- B . Generate a new .p12 file for each device.
- C . Create an active subscription in App Center Test.
- D . Add the device owner to the collaborators group.
A
Explanation:
The following diagram displays the entire app re-signing flow in App Center.

Incorrect Answers:
B: Only one .p12 file for the app, not one for each device.
Reference: https://docs.microsoft.com/hu-hu/appcenter/distribution/auto-provisioning
You have an on-premises app named App1 that accesses Azure resources by using credentials stored in a configuration file.
You plan to upgrade App1 to use an Azure service principal.
What is required for App1 to programmatically sign in to Azure Active Directory (Azure AD)?
- A . the application ID, a client secret, and the object ID
- B . a client secret, the object ID, and the tenant ID
- C . the application ID, a client secret, and the tenant ID
- D . the application ID, a client secret, and the subscription ID
C
Explanation:
https://docs.microsoft.com/en-us/azure/active-directory/develop/app-objects-and-service-principals "When you’ve completed the app registration, you’ve a globally unique instance of the app (the application object) which lives within your home tenant or directory. You also have a globally unique ID for your app (the app or client ID). In the portal, you can then add secrets or certificates and scopes to make your app work, customize the branding of your app in the sign-in dialog, and more."
Note: This question is part of a series of questions that present the same scenario. Each question inthe series contains a unique solution that might meet the stated goals. Some question sets might have more than one correct solution, while others might not have a correct solution.
After you answer a question in this section, you will NOT be able to return to it. As a result, these questions will not appear in the review screen.
You need to recommend an integration strategy for the build process of a Java application.
The solution must meet the following requirements:
• The builds must access an on-premises dependency management system.
• The build outputs must be stored as Server artifacts in Azure DevOps.
• The source code must be stored in a Git repository in Azure DevOps.
Solution: Configure the build pipeline to use a Hosted Ubuntu agent pool. Include the Java Tool Installer task in the build pipeline.
Does this meet the goal?
- A . Yes
- B . No
You have an Azure DevOps organization named Contoso and an Azure DevOps project namedProject1.
You plan to use Microsoft-hosted agents to build container images that will host full Microsoft .NET Framework apps in a YAML pipeline in Project1.
What are two possible virtual machine images that you can use for the Microsoft-hosted agent pool? Each correct answer presents a complete solution. NOTE: Each correct selection is worth one point.
- A . vs2017-win2016
- B . ubuntu-16.04
- C . win1803
- D . macOS-10.13
- E . vs.2015-win2012r2
A,E
Explanation:
https://github.com/microsoft/azure-pipelines-image-generation/blob/d80f81d6c98f8ce2c74b034309bb774ea8d31cfb/images/win/Vs2015-Server2012R2-Readme.md
https://github.com/actions/virtual-environments/blob/master/images/win/Windows2016-Readme.md
You have an Azure DevOps organization named Contoso and an Azure DevOps project namedProject1.
You plan to use Microsoft-hosted agents to build container images that will host full Microsoft .NET Framework apps in a YAML pipeline in Project1.
What are two possible virtual machine images that you can use for the Microsoft-hosted agent pool? Each correct answer presents a complete solution. NOTE: Each correct selection is worth one point.
- A . vs2017-win2016
- B . ubuntu-16.04
- C . win1803
- D . macOS-10.13
- E . vs.2015-win2012r2
A,E
Explanation:
https://github.com/microsoft/azure-pipelines-image-generation/blob/d80f81d6c98f8ce2c74b034309bb774ea8d31cfb/images/win/Vs2015-Server2012R2-Readme.md
https://github.com/actions/virtual-environments/blob/master/images/win/Windows2016-Readme.md
You have an Azure DevOps organization named Contoso and an Azure DevOps project namedProject1.
You plan to use Microsoft-hosted agents to build container images that will host full Microsoft .NET Framework apps in a YAML pipeline in Project1.
What are two possible virtual machine images that you can use for the Microsoft-hosted agent pool? Each correct answer presents a complete solution. NOTE: Each correct selection is worth one point.
- A . vs2017-win2016
- B . ubuntu-16.04
- C . win1803
- D . macOS-10.13
- E . vs.2015-win2012r2
A,E
Explanation:
https://github.com/microsoft/azure-pipelines-image-generation/blob/d80f81d6c98f8ce2c74b034309bb774ea8d31cfb/images/win/Vs2015-Server2012R2-Readme.md
https://github.com/actions/virtual-environments/blob/master/images/win/Windows2016-Readme.md
DRAG DROP
You are configuring the Azure DevOps dashboard. The solution must meet the technical requirements.
Which widget should you use for each metric? To answer, drag the appropriate widgets to the correct metrics. Each widget may be used once, more than once, or not at all. You may need to drag the split bar between panes or scroll to view content. NOTE: Each correct selection is worth one point.

Explanation:
Woodgrove Bank identifies the following technical requirements:
The Azure DevOps dashboard must display the metrics shown in the following table:
Box 1: Velocity
Velocity displays your team velocity. It shows what your team delivered as compared to plan.
Box 2: Release pipeline overview
Release pipeline overview shows the status of environments in a release definition.
Box 3: Query tile
Query tile displays the total number of results from a query.
Reference: https://docs.microsoft.com/en-us/azure/devops/report/dashboards/widget-catalog?view=azure-devops
DRAG DROP
You have the repositories shown in the following table.

You need to migrate the contents of the GitHub repository to the Azure Repos repository. The solution must ensure that the Azure Repos repository only contains branches and history from the GitHub repository.
Which three commands should you run in sequence? To answer, move the appropriate commands from the list of commands to the answer area and arrange them in the correct order.


